Use ComfyUI Info to create, innovate, and collaborate
ComfyUI Info is your comprehensive guide to mastering ComfyUI workflows.
Create stunning AI art with node-based visual programming and Stable Diffusion models.
🎁 Free ComfyUI tutorials and workflows
from 99+ happy users

What is ComfyUI
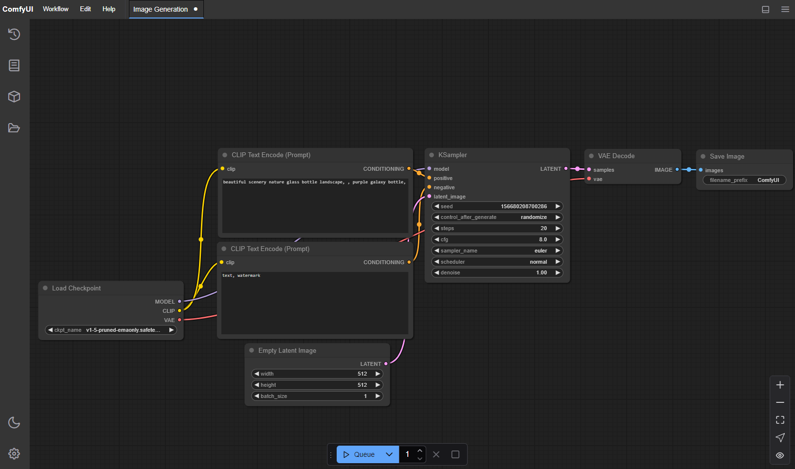
ComfyUI is a powerful node-based user interface for Stable Diffusion and other AI image generation models. Create complex workflows with visual programming.
- Node-Based WorkflowsBuild complex AI image generation pipelines using intuitive visual nodes and connections.
- Model SupportCompatible with Stable Diffusion, FLUX, SD3.5, and hundreds of custom models and LoRAs.
- Advanced FeaturesSupport for ControlNet, inpainting, upscaling, and video generation workflows.
Why Choose ComfyUI for AI Art
Experience the most flexible and powerful AI image generation workflow system available today.



How to Master ComfyUI
Learn ComfyUI step by step from basic image generation to advanced AI workflows:
Key Features of ComfyUI
Everything you need for professional AI image generation and workflow automation.
Visual Node Editor
Intuitive drag-and-drop node interface for building complex AI image generation workflows visually.
Stable Diffusion Support
Full compatibility with Stable Diffusion 1.5, SDXL, SD3, FLUX, and all major AI image models.
ControlNet Integration
Advanced pose, depth, canny, and custom ControlNet support for precise AI art generation control.
Custom Model Loading
Load and use thousands of community models, LoRAs, embeddings, and custom checkpoints.
Workflow Sharing
Save, load, and share ComfyUI workflows with the community through JSON export/import.
API Integration
REST API support for automated workflow execution and integration with external applications.
What ComfyUI Users Say
Hear from artists and developers who create amazing AI art with ComfyUI workflows.
Alex Martinez
Digital Artist
ComfyUI transformed my art workflow! The node-based system gives me complete control over every aspect of AI image generation. Created my best artworks yet!
Sarah Chen
Game Developer
Using ComfyUI for game asset generation has been incredible. The ControlNet integration and batch processing saved our studio months of work!
Mike Johnson
AI Researcher
ComfyUI's flexibility is unmatched. I can experiment with new models and techniques easily. The workflow sharing feature accelerates our research!
Emma Rodriguez
Freelance Designer
ComfyUI tutorials here made learning so easy! From beginner to creating complex workflows in weeks. My clients love the unique AI art styles!
David Kim
Art Director
ComfyUI workflows revolutionized our creative process. We can iterate concepts faster and achieve consistent quality across projects. Amazing tool!
Lisa Wang
Content Creator
The ComfyUI community is fantastic! Shared workflows and custom nodes make it easy to create viral content. My engagement skyrocketed!
Frequently Asked Questions About ComfyUI
Have another question? Join our ComfyUI community or contact us directly.
What is ComfyUI and how does it differ from other AI image generators?
ComfyUI is a node-based user interface for Stable Diffusion and other AI models. Unlike simple prompt-based generators, ComfyUI offers visual workflow programming with unlimited customization, advanced conditioning, and support for complex multi-stage AI art pipelines.
Do I need programming experience to use ComfyUI?
No programming experience required! ComfyUI uses visual nodes that you connect like building blocks. Our tutorials guide you from basic image generation to advanced workflows step-by-step, making it accessible for artists of all technical backgrounds.
What AI models and techniques does ComfyUI support?
ComfyUI supports Stable Diffusion 1.5, SDXL, SD3, FLUX, and thousands of custom models. It includes ControlNet, LoRA, inpainting, upscaling, video generation, and advanced conditioning techniques for professional AI art creation.
How long does it take to learn ComfyUI workflows?
Beginners can create their first AI images in minutes. With our structured tutorials, most users master intermediate workflows within weeks. Advanced techniques like custom model integration and API usage typically take 1-2 months to fully master.
Can I use ComfyUI commercially for client work?
Yes! ComfyUI is free and open-source. You can use it commercially for client projects, selling AI art, or integrating into business workflows. Always check individual model licenses for specific usage rights and attribution requirements.
How do I share and collaborate on ComfyUI workflows?
ComfyUI workflows save as JSON files that can be easily shared with the community. You can export/import workflows, share on forums, collaborate with team members, and even integrate workflows into automated systems via the API.
Start Your ComfyUI Journey Today
Master AI image generation with ComfyUI workflows and tutorials.

